| 일 | 월 | 화 | 수 | 목 | 금 | 토 |
|---|---|---|---|---|---|---|
| 1 | 2 | 3 | ||||
| 4 | 5 | 6 | 7 | 8 | 9 | 10 |
| 11 | 12 | 13 | 14 | 15 | 16 | 17 |
| 18 | 19 | 20 | 21 | 22 | 23 | 24 |
| 25 | 26 | 27 | 28 | 29 | 30 | 31 |
- 스크립트
- 오라클
- php
- exception
- SSL
- java
- checbox
- 톰캣
- json
- 이클립스
- @RequestBody
- 호환성
- 한글
- RADIO
- html
- 문자열
- HTML5
- DB
- jquery
- maven
- null
- switch
- 날짜
- 웹 플랫폼 설치 관리자
- spring form tag
- 네이버스마트 에디터
- MYSQL
- 전자정부 표준프레임워크
- Oracle
- JSTL
- Today
- Total
개인적인 정리
전자정부 표준프레임워크 3.8 All-in-one 처음 셋팅해보기 본문
3.8버전 + 오라클은 아래에서 다시 정리해보았다.
전자정부 표준프레임워크 3.8 all-in-one 처음 셋팅해보기 -2(With Oracle)
이제 전자정부표준프레임워크 템플릿을 설치해볼려고 한다. 템플릿 설치전 준비는 아래 URL을 참고한다. https://webobj.tistory.com/29 전자정부 표준프레임워크 3.8 all-in-one 처음 셋팅해보기 -1 전자정부 표..
webobj.tistory.com
3.8버전 +MySQL 은 아래에서 다시 정리해보았다.
전자정부 표준프레임워크 3.8 all-in-one 처음 셋팅해보기 -2(With MySQL)
전자정부 표준 프레임워크를 기존에 오라클로 셋팅을 진행하였었다. https://webobj.tistory.com/34 전자정부 표준프레임워크 3.8 all-in-one 처음 셋팅해보기 -2(With Oracle) 이제 전자정부표준프레임워크 템플..
webobj.tistory.com
3.9버전이 새로 나왔다.
https://web-obj.tistory.com/355
전자정부 표준프레임워크 3.9 all-in-one 셋팅해보기
전자정부 표준프레임워크 3.9 버전이 릴리스 된 모양이다. 얼마전까지는 3.9 베타버전이었는데. 3.8 버전 혹은 그 이전버전과 마찬가지로 all-in-one을 셋팅해볼 수 있다. 몇번 해보니 어렵지 않게 할 수 있다. 3...
web-obj.tistory.com
1. 전자정부 표준프레임워크 설치를 하고 전자정부 표준프레임워크 프로젝트를 생성해보고자 한다.
기본 설치는 아래 URL을 이용한다.
https://web-obj.tistory.com/272
전자정부 표준프레임워크 3.8 설치
1. 전자정부 표준프레임워크 3.8 다운로드 https://www.egovframe.go.kr/EgovDevEnvRelease_300.jsp?menu=3&submenu=2&leftsub=2# 에서 개발환경 다운로드에서 64비트용을 다운받는다. 2. 압축을 푼다. eGovFrame..
web-obj.tistory.com
2. 프로젝트 생성
1) eGovFrame > Start > New Templage Project 를 클릭.
(eGovFrame 메뉴가 없을 경우에는 Perspective 메뉴에서 eGovFrame 을 활성화 시켜야 한다. (https://web-obj.tistory.com/272 를 참고)

2) Common All-in-one 선택
공통컴포넌트를 모두 사용하는 것으로 선택해본다.
* 공통컴포넌트 251종의 모든기능 제공함
* readme.txt 파일을 우선 참조하시기 바랍니다.
* 프로젝트 생성시 다소 시간(3~5분)이 걸릴 수 있으니 참고하시기 바랍니다
라고 메세지가 있다. 읽어보자 ~~

3) Project name 등 입력
편의상 Project name 을 egovTest 로 입력
Group Id도 egovTest 로 입력하였다.
다른 부분은 일단 손대지 않는다.

4) Finish
프로젝트 생성시 다소 시간(3~5분)이 걸릴 수 있다고 했으니 대기한다.
커피를 한잔 타온다.

오래 걸리지 않았다. 한 3분~~
좋은 pc를 사용하는 것은 좋은 일이다.
3. 톰캣 다운로드
1) 톰캣을 다운로드 받는다.
https://tomcat.apache.org/download-80.cgi
Apache Tomcat® - Apache Tomcat 8 Software Downloads
Welcome to the Apache Tomcat® 8.x software download page. This page provides download links for obtaining the latest versions of Tomcat 8.x software, as well as links to the archives of older releases. Users of Tomcat 8.0.x should be aware that it has reac
tomcat.apache.org
여기서는 아래와 같이 zip 파일을 받는다.

2) 압축을 풀어준다.
3) 압축을 푼 것을
E:\eGovFrameDev-3.8.0-64bit\bin 이하로 이동시킨다.(편의상)
아래와 같이 폴더에 다운받은 tomcat이 존재한다.(다른 파일 및 폴더는 나의 개발환경에 따른 부분)

4) apache-tomcat-8.5.47 아래는 다음과 같이 보여야 한다. (경로 주의)

4. 이클립스에서 서버로 Tomcat 설정
1) Servers 탭에서 서버 추가
No servers ara available. Click this link to create a new server...

또는
Servers 탭에서 마우스 오른쪽 버튼 클릭하여 Server 클릭

2) Tomcat 선택
서버 선택하는 화면에서 Apache > Tomcat v8.5 Server를 선택한다.
다운받은 Tomcat 버전에 맞춰서 선택을 한다. 우리가 다운로드 받은 것은 Tomcat 8.5.47 이므로 그에 맞춰서 선택을 한다.

3) Tomcat 경로 선택
좀 전에 다운로드 받아서 위치시킨 Tomcat 의 경로를 선택하여 준다.
(E:\eGovFrameDev-3.8.0-64bit\bin\apache-tomcat-8.5.47)
JRE 부분은 일단은 그대로 둔다.

4) 프로젝트 선택
좌측의 프로젝트를 클릭하여 Add 를 클릭하여 Configured 에 위치시킨다.

5) 프로젝트 선택 완료
그러고 나서 Finish 를 클릭한다.
그러면 Tomcat 서버가 설치가 된 것이다.

6) Servers 탭의 위치를 옮겨준다.(편의상)
Servers 탭을 끌어서 좌측으로 이동시켜준다.

아래와 같은 그림이 된다. Server 탭의 높이는 적당히 조절해준다.

5. Tomcat 시작 및 설정
1) Tomcat 시작
Tomcat 을 클릭하여 선택하고 아래 화살표를 클릭하면 Tomcat 이 시작된다.

2) 아래와 같이 Publishing to Tomcat.... 이 나온다.
녹색 바가 현재 진행되고 있음을 알려준다.

3) 윈도우 보안경고창이 뜬다.
당연히 허용을 해준다.

4) 에러가 발생하였다.
Console 창에 아래와 같은 에러가 발생하였다.

5) 에러를 확인한다.
빨간색 글자의 가장 윗부분을 보니 아래와 같이 에러가 나왔다.
11월 11, 2019 5:09:39 오후 org.apache.catalina.core.ContainerBase startInternal
심각: 자식 컨테이너를 시작 중 실패했습니다.
java.util.concurrent.ExecutionException: org.apache.catalina.LifecycleException: 구성요소 [StandardEngine[Catalina].StandardHost[localhost].StandardContext[/egovframework-all-in-one]]을(를) 시작하지 못했습니다.
at java.util.concurrent.FutureTask.report(FutureTask.java:122)
at java.util.concurrent.FutureTask.get(FutureTask.java:192)
at org.apache.catalina.core.ContainerBase.startInternal(ContainerBase.java:931)
at org.apache.catalina.core.StandardHost.startInternal(StandardHost.java:841)
at org.apache.catalina.util.LifecycleBase.start(LifecycleBase.java:183)
at org.apache.catalina.core.ContainerBase$StartChild.call(ContainerBase.java:1412)
at org.apache.catalina.core.ContainerBase$StartChild.call(ContainerBase.java:1402)
at java.util.concurrent.FutureTask.run(FutureTask.java:266)
at java.util.concurrent.ThreadPoolExecutor.runWorker(ThreadPoolExecutor.java:1149)
at java.util.concurrent.ThreadPoolExecutor$Worker.run(ThreadPoolExecutor.java:624)
at java.lang.Thread.run(Thread.java:748)
Caused by: org.apache.catalina.LifecycleException: 구성요소 [StandardEngine[Catalina].StandardHost[localhost].StandardContext[/egovframework-all-in-one]]을(를) 시작하지 못했습니다.
at org.apache.catalina.util.LifecycleBase.handleSubClassException(LifecycleBase.java:440)
at org.apache.catalina.util.LifecycleBase.start(LifecycleBase.java:198)
... 6 more
여기까지이면 Tomcat 설치 및 셋팅까지는 잘 된 것으로 생각하고
에러는 잠시 무시하고 추가적인 설정을 진행한다.
6. 오라클 설치
DB는 일단 오라클로 하기로 하자
global.proerties를 보면 전자정부 표준프레임워크에서 지원하는 데이타베이스는 아래와 같다.
mysql,
oracle,
altibase,
tibero,
cubrid,
maria,
postgres
웬만한 것은 다 지원하는 것 같다. 여태 oracle, mysql, cubrid 만 써봤지만.
1) 오라클 설치
개발테스트용이므로 windows10으로 설치한다.
https://web-obj.tistory.com/165
window10에서 오라클 설치
가벼운 마음으로 오라클 설치!!!! 1. 다운로드 otn.oracle.com을 주소창에 쳐넣으면 이제는 http://www.oracle.com/technetwork/index.html 으로 이동 Menu > Downloads and Trials > Database > Oracle Database..
web-obj.tistory.com
2) 사용자 추가 및 권한부여(테스트용이므로 아래와 같이 가볍게 생성한다, 운영에서 적용시 tablespace, 권한등 추가로 확인해서 부여해야 할 것으로 보인다)
CREATE USER AAA
IDENTIFIED BY AAAA12;
GRANT CONNECT, RESOURCE, DBA TO AAA ;
3) 연결확인
listener.ora, tnsnames.ora 파일등을 열어서 설정을 잡아준다.
toad 나 sql developer 등을 통해서 연결이 잘 되는지 확인한다.
7. oracle 계정 및 연결정보를 프로젝트에 입력한다.
1) global.properties 열기
ctrl + shift + r 을 눌러서 global.proerties 를 입력한다.
아래와 같이 glo 정도만 입력해도 그 아래에 global.properties가 나오며 해당파일을 클릭해서 열어준다.(더블클릭 또는 Open 클릭)

2) global.properties 수정
Globals.DbType = oracle
* oracle 을 소문자로 기입한다.
#oracle
Globals.oracle.DriverClassName=oracle.jdbc.driver.OracleDriver
Globals.oracle.Url=jdbc:oracle:thin:@111.111.111.111:1521/orcl
Globals.oracle.UserName = AAA
Globals.oracle.Password = AAAA12
라고 입력하고
나머지 데이타베이스의 설정정보는 주석처리 한다.
앞에 # 을 붙여주면 주석이다.
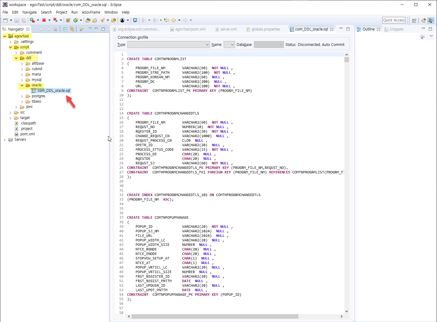
8. oracle 테이블을 생성해준다.
이클립스내에서 프로젝트 > script > ddl > oracle > com_DDL_oracle.sql 을 열어서
Toad 또는 sql Developer 를 이용해서 쿼리를 실행한다.

그러면 테이블 생성이 완료되었다.
9. 오라클 driver 추가
프로젝트 > src > webapp > WEB-INF > lib 에 오라클 드라이버를 추가한다.
오라클 11g를 설치하였으므로 아래 ojdbc6.jar를 다운받아서 추가하면 된다.
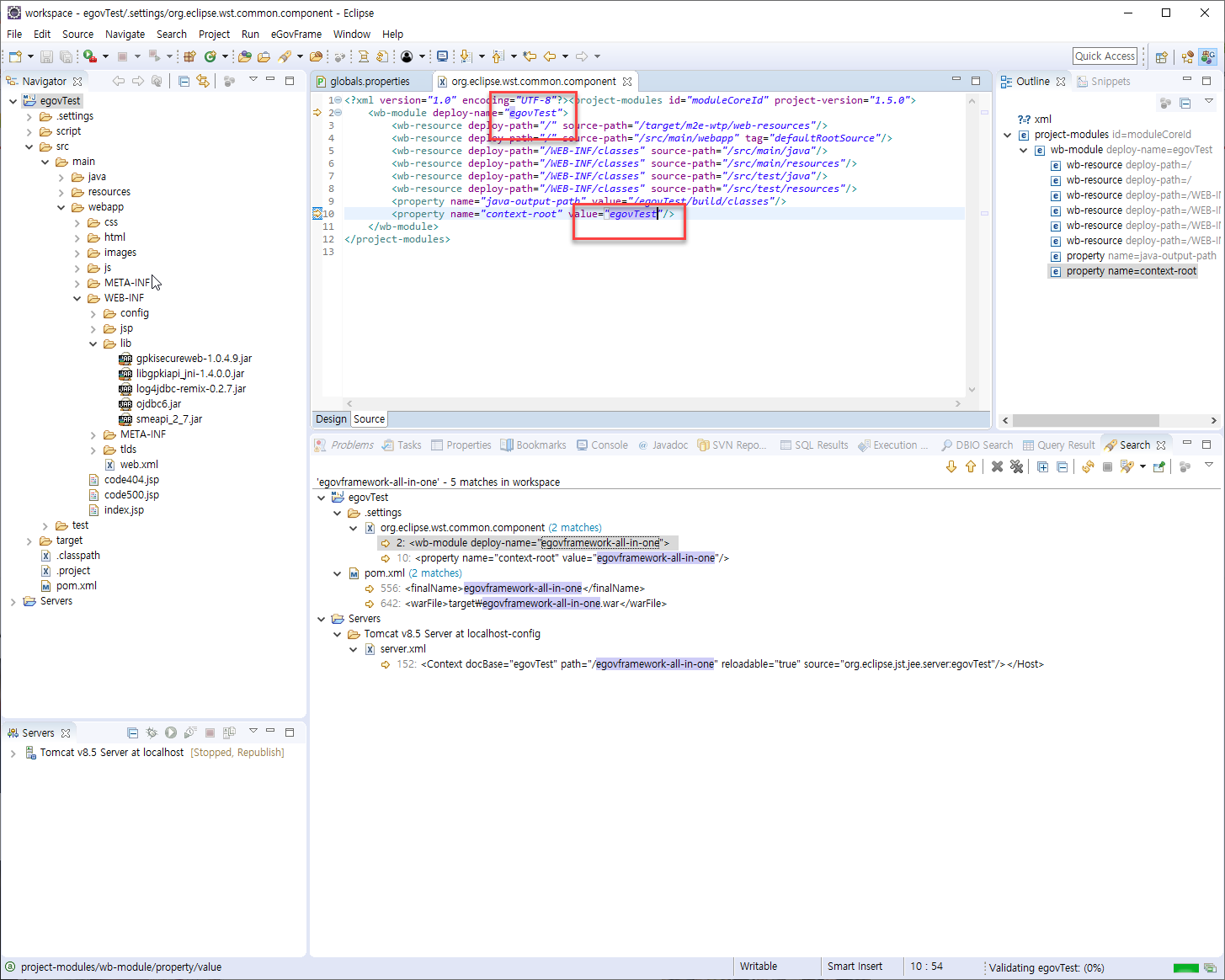
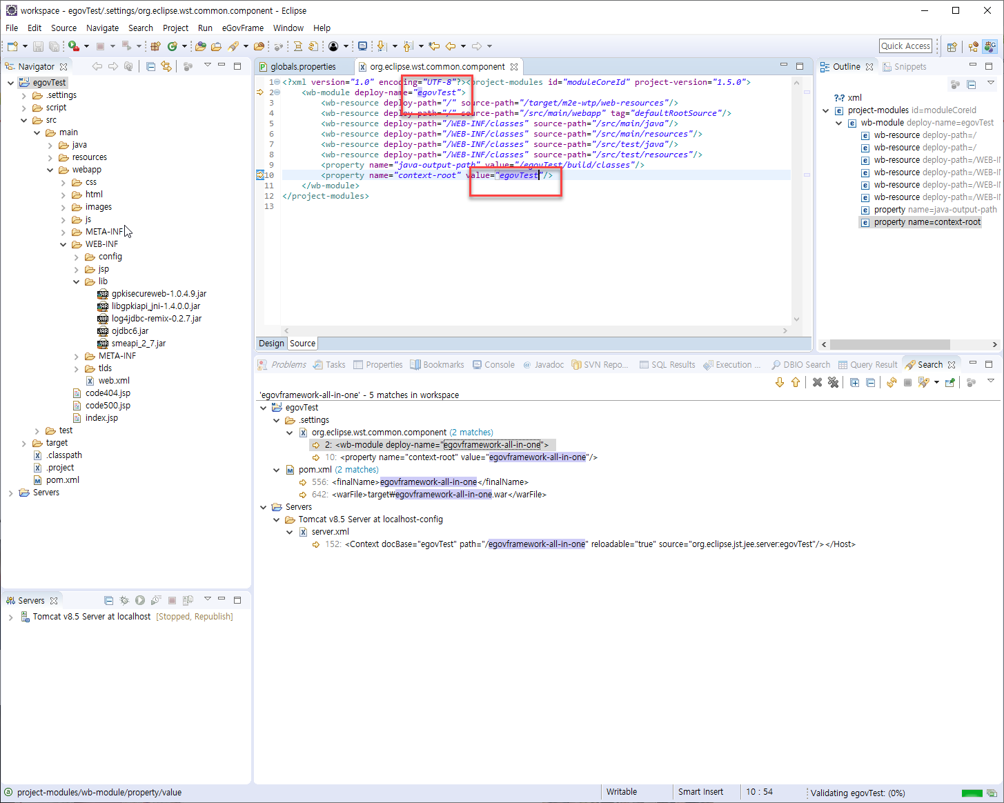
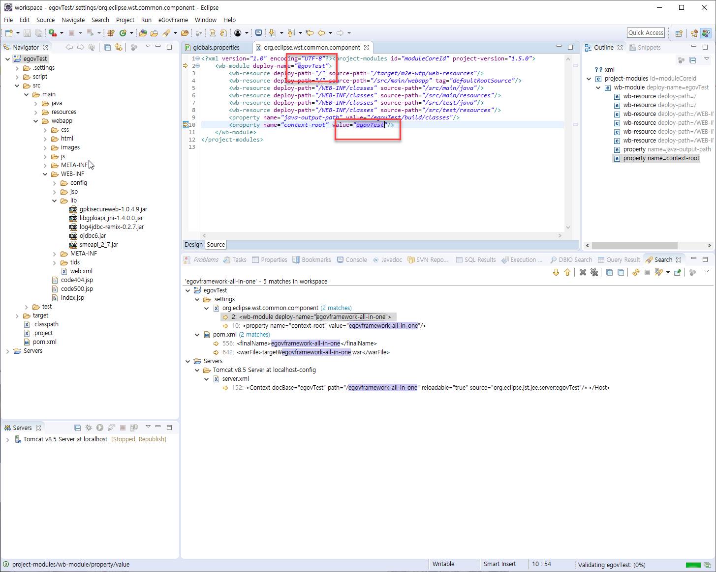
10. project 정보변경
all-in-one 프로젝트는 프로젝트 설정이
egovframework-all-in-one 으로 되어 있는 것 같다.
그러나 프로젝트를 생성할 때 egovTest로 진행을 했으니 egovframework-all-in-one을 egovTest 로 변경을 해줘야 한다.
혹은 프로젝트를 생성하는 시점에 egovframework-all-in-one 로 진행을 하면 사실 10번은 하지 않아도 된다.
좌측의 프로젝트를 클릭하고 ctrl + h 를 누른다. 그러면 Search 창이 뜨는데
File Search 를 클릭하여 Containing text 부분에 egovframework-all-in-one 라고 입력을 하고 Search를 클릭한다. (혹은 Enter)

아래와 같이 Search 결과가 나온다.

나온 결과에서 egovframework-all-in-one 부분을 하나씩 더블클릭하여 egovTest로 수정한다.
주석으로 된 부분을 제외하고 총 4군데를 수정하였다.

수정하고 나면 Validating egovTest 라고 하면서 다소 오래 걸린다.
11. Tomcat 을 다시 시작한다.
시작이 완료되면
http://localhost:8080/egovTest/ 라고 입력하면 아래와 같이 창이 뜬다

혹은 아래와 같이 입력해도 된다.
프로젝트 > Run As > Run on Server

그럼 일단 success
12. 이렇게 해도 안되는 경우가 있을 수 있는데...
아래와 같이 maven install 을 해준다.
프로젝트 > Run As > Maven install
* Maven 에 대해서 거의 모르는 상태라 뭐라 말하기가 에매하지만
이런 저런 시도를 해보면서 Maven install 을 진행해보니 프로젝트에서 라이브러리 꼬인 것이 정리되는 느낌이었다.
보다 많이 공부가 필요한 부분으로 아쉬움을 남기면서 설치는 일단 끝.

maven 에 관한 내용은 아래에서 확인이 가능하다.
https://www.egovframe.go.kr/wiki/doku.php?id=egovframework:dev:dep:build:maven
egovframework:dev:dep:build:maven [eGovFrame]
메이븐은 프로젝트 객체 모델(Project Object Model)이라는 개념을 바탕으로 프로젝트 의존성 관리, 라이브러리 관리, 프로젝트 생명 주기 관리 기능 등을 제공하는 프로젝트 관리 도구이다. 또한 플러그인을 기반으로 소스 코드로부터 배포 가능한 산출물을 만들어 내는 빌드 기능 뿐만 아니라 레포팅 및 documentation 작성 기능 등을 제공한다. Maven 장점 Maven 단점 • 뛰어난 의존성 관리 - 의존성 자동 업데이트 -저장소를 통한
www.egovframe.go.kr
'전자정부표준프레임워크' 카테고리의 다른 글
| 전자정부 표준프레임워크 3.9 all-in-one 셋팅해보기 (3) | 2020.03.12 |
|---|---|
| 이클립스에서 java 버전 변경 (0) | 2020.02.28 |
| maven 기본 repository (0) | 2020.02.17 |
| MySQL 드라이버 다운로드 (0) | 2020.02.17 |
| 전자정부 표준프레임워크 3.8 설치 (0) | 2019.11.11 |
| OpenJDK 다운로드 (0) | 2019.08.18 |
| jdk 유료화에 대한 링크들 (0) | 2019.08.18 |
| c:out 에서 <br> 태그 안먹힐 때 (0) | 2019.04.29 |
